诚盟高校系统
汇付分账配置
小程序隐私协议设置
随行付分账,防止二清
特殊前端跳转链接
系统部署之后的基本流程
外卖采集教程
饿了么采集流程
美团采集流程
小程序绑定上传步骤
更新步骤
新小程序绑定流程
重要配置
商家端与骑手端小程序上传更新
公众号菜单设置H5端
宝塔计划任务添加(自动关闭订单、确认收货、论坛置顶)
七牛云存储配置
腾讯云存储配置
阿里云存储配置
零钱提现(跑腿人员获取佣金)
小程序客服设置
小程序备案和域名备案
短信设置
论坛机器人设置
论坛首页设置
百度内容审核设置方法
插件使用教程
支付配置(用于微信支付收款)
开放平台注册(用于打通公众号会员和小程序会员,建议注册)
配送设置注意事项
1.多段配送
应用
论坛评分
百度AI
云喇叭外卖
微信服务商
顺丰同城
扣子AI
推荐问题库管理
扣子配置
会话列表
智能体列表
工作空间
大学城
下属骑手列表
下属商家列表
设置
大学城管理
积分签到
配送取送
骑手端小程序
商家小程序
短视频
6.系统设置
5.海报设置
4.回评列表
3.评论列表
2.视频列表
1.类列表
组局旅游
7.活动标签
6.组局设置
5.主持人列表
4.活动订单
3.保险列表
2.活动分类
1.活动列表
酒店民宿
10.系统设置
9.订单评价
8.押金列表
7.酒店订单
6.房态房价
5.房型分组
4.房型列表
3.酒店相册
1.酒店设置
2.酒店类型
资讯管理
礼品卡
自定义表单
商城团购
11.系统设置
10.销售统计
9.录入订单
8.商品海报
7.商品服务
6.商品分组
5.商品分类
4.评价管理
3.退款申请
2.订单管理
1.商品管理
平台配送
投票
跑腿服务
数据统计
系统设置
提现记录
提成明细
人员评价
快递点列表
人员列表
人员类型
商品评价
服务订单
服务商品
跑腿类型
用户论坛
21.规划发帖
20.图片广告
19.论坛抽奖
18.企微机器人
17.置顶帖子审核
16.轮播图
15.机器人
14.帖子举报管理
13.头像库
12.系统设置
11.,盲盒列表
10.回评列表
9.评论列表
8.海报设置
7.认证管理
6.置顶套餐管理
5.头像库
4.菜单管理
3.分类管理
2.组局列表
1.帖子列表
多校区
多商户
17.协议设置
16.系统设置
15.通知公告
14.提现记录
13.余额明细
12.自定义表单
11.文章列表
10.服务商品
9.秒杀商品
8.砍价商品
7.拼团商品
6.商户外卖订单
5.商户订单
4.商户销量
3.商户商品
2.商户分类
1.商户列表
营销
创业助力
消费返现
合伙人类型管理
基础设置
省份管理
消费返现记录
消费返现配置列表
新用户折扣
优惠券
商品拼团
注册赠送
充值赠送
抽奖活动
购物满减
积分兑换
商品促销
购物返现
支付后赠送
砍价活动
拼好饭
优惠券包
准时宝
商家推广(待改)
单品促销活动管理(待改)
大促神券活动管理
财务
核销记录
买单收款
积分明细
佣金提现
佣金明细
佣金记录
余额提现
充值记录
余额明细
消费明细
商家营业额统计
校区收入统计
订单抽成记录
财务首页
系统功能
系统
其他配置
运行日志
打印机错误日志
批量操作
操作日志2
命令行
操作日志
短信设置
小票打印机
配送方式
管理员列表
门店列表
楼栋设置
平台
H5支付配置
App版本管理
微信小程序
2.支付设置
1.绑定小程序
微信会员卡
微信公众号
8.粉丝列表
7.关键字回复
6.被关注回复
5.已添加的模板
4.类目模板消息
3.支付设置
2.菜单设置
1.公众号绑定
设计
外卖
7.点餐
点餐订单
6.设置
5.区域打印
4.商圈管理
3.优惠券
2.外卖设置
1.菜品
认证中心
会员
分享海报
会员关系图
升级申请记录
等级及分销
会员列表
首页
协议相关
个人信息授权协议
用户协议
隐私协议
商户隐私协议
骑手端隐私协议
更新日志
2025-02-13
2024-11-02
2024-10-14
2024-10-11
2024-09-06
2024-08-30
2024-08-21
2024-03-14
2024-03-05
2024-02-17
2024-01-01
2023-12-09
2023-11-29
2023-11-02
诚盟外卖
本文档发布于诚盟文档
-
+
首页
商家推广(待改)
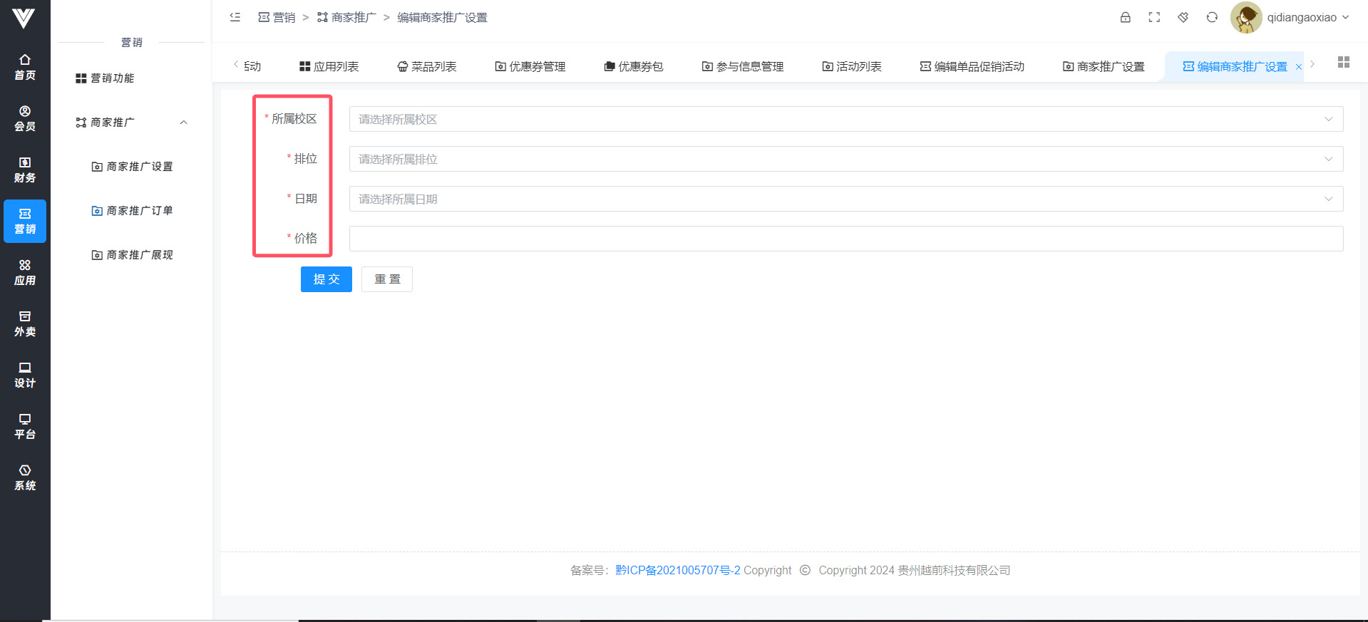
**商家推广** 商家推广是在用户端给商家做宣传设置的地方,可以设置金额让商家进行购买 **1.商家推广设置** 点击添加之后可以对排位,日期,价格进行设置,排位就是商家在用户界面显示的次序,日期就是设置商家可以买星期几的推广,金额就是购买价格   **2.商家推广订单** 在此处可以看到是哪些商家花了多少钱买了什么时间的第几个位次,具体状态也能看到  \*\*3. 商家推广展现 \*\* 显示商家在推广页面的排序 
诚盟互动
2026年2月25日 11:24
转发
收藏文档
上一篇
下一篇
手机扫码
复制链接
手机扫一扫转发分享
复制链接
Markdown文件
Word文件
PDF文档
PDF文档(打印)
分享
链接
类型
密码
更新密码
有效期