旅游组局陪玩系统
更新日志
2026-02-03
2026-01-01
2025-11-16
2025-10-27
2025-08-22
2025-08-09
2025-08-04
2025-07-25
2025-07-20
2025-07-14
2025-07-10
2025-07-07
2025-07-05
2025-07-04
2025-07-03
2025-07-01
2025-06-30
2025-06-21
2025-06-19
2025-06-18
2025-06-14
2025-06-09
2025-06-03
2025-05-30
2025-05-27
2025-05-17
2025-04-30
2025-04-26
2025-04-21
2025-04-04
2025-03-27
2025-03-21
2025-03-20
2025-03-03
2025-03-01
2025-02-25
2025-02-15
2025-02-12
2025-02-04
2025-02-04
2025-01-26
2025-01-11
2025-01-06
2025-01-04
2025-01-02
2024-12-25
2024-12-24
2024-12-20
2024-12-19
2024-12-18
2024-12-16
2024-12-15
024-12-14
2024-12-07
小程序隐私协议设置
小红书绑定上传审核
系统更新版本审核
小程序绑定
版本说明
公众号h5链接
对象存储配置
腾讯云存储配置
七牛云存储配置
阿里云存储配置
机器人推送配置
汇付分账功能
支付配置
常见问题
10、路线出现乱码
9、小程序消息中心加次数问题
8.后台登录网关错误可能原因及检查方法
7、ssl证书续签
6、自定义会员中心页面
5、关闭小程序发货管理
4、社群分类冲突
3、聊天发不出去
2、发帖弹窗页设计
1、设置陪玩价格
重要配置
自定义域名
保险配置教程
宝塔计划任务添加(用于论坛置顶时间等)
余额提现打款
微信开放平台注册
短信配置
百度审核配置步骤
小程序客服设置
高德key
腾讯key
系统
风格
系统设置
附件设置
注册协议
登录注册
财务设置
平台
支付设置
团购
团购金刚区
团购广告
团购轮播图
配送方式
商品分类
评价管理
退款申请
订单管理
商品管理
团购首页
活动
城市列表
景区路线评论回复列表
景区路线评论列表
景区路线类型
景区路线分类
景区路线列表
组局设置
主理人列表
活动订单
保险列表
活动分类
活动列表
社群
社群订单
通知公告
轮播图
社群分类
社群评论
社群成员
社群列表
设计
页面设计
搭子组件
浏览排行组件
小程序广告组件
福利组件
论坛组件
公告组件
砍价商品组件
商城商品组件
社群组件
路线组件
组局组件
会员信息组件
热区组件
地图组件
选项卡组件
辅助空白组件
辅助线组件
悬浮按钮组件
按钮导航组件
按钮组件
文本组件
列表导航组件
标题组件
视频展示组件
富文本组件
图片魔方组件
多图组件
单图组件
轮播图组件
搜索框组件
登录页面
底部导航
首页顶部导航
论坛
帖子举报管理
头像库
论坛系统设置
回评列表
评论列表
置顶套餐管理
分类管理
组局列表
帖子列表
陪玩
陪玩评价
陪玩订单
搭子订单
陪玩轮播图
服务类型
等级
申请列表
配置
标签
用户
商户
系统设置
提现记录
余额明细
商户评价
商户订单
商户商品
商户分类
商户列表
酒店
酒店优选
酒店亮点
系统设置
订单评价
押金列表
酒店订单
房态房价
房型分组
房型列表
酒店相册
酒店类型
酒店设置
财务
会员
首页
进入控制台
配置
系统配置
首页
附件设置
用户管理
本文档发布于诚盟文档
-
+
首页
帖子列表
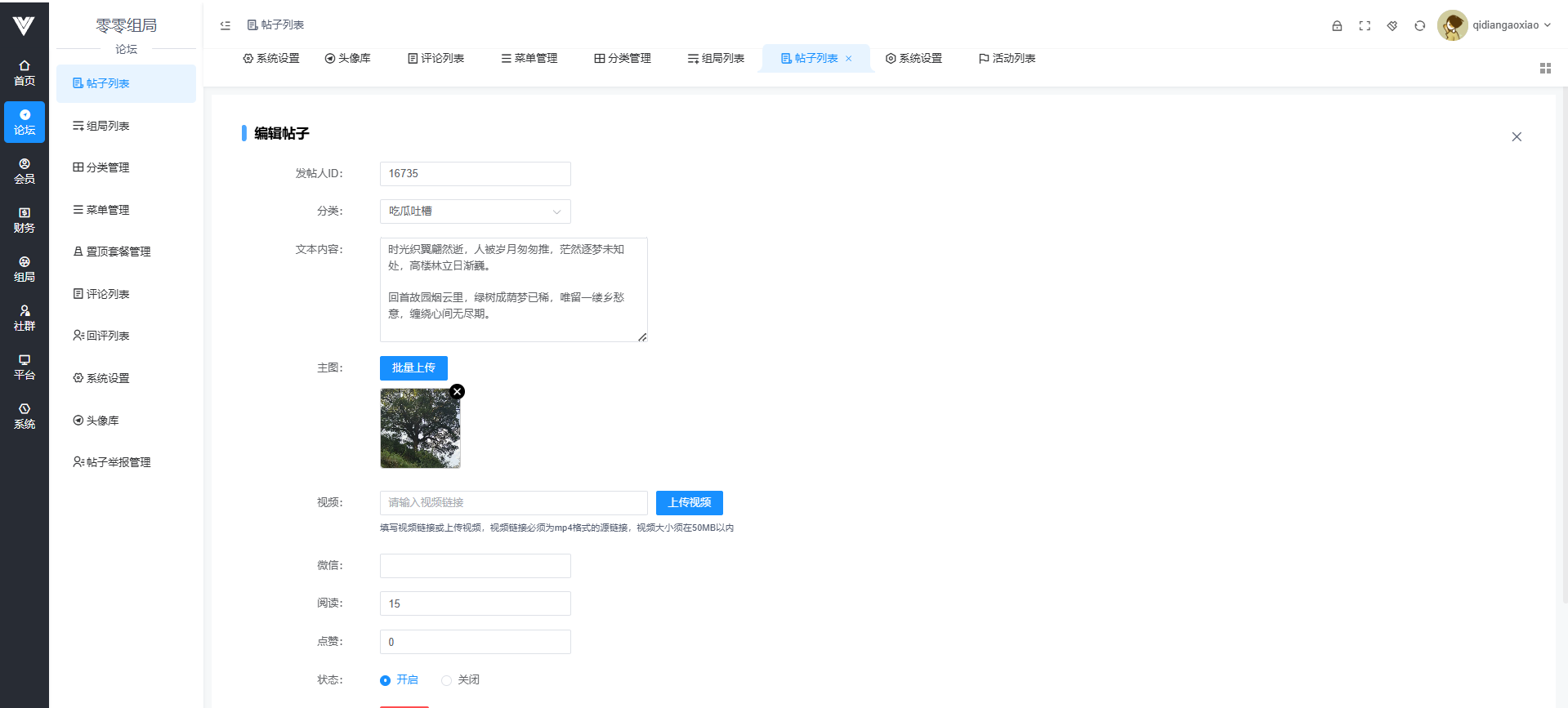
在此处可以查看用户发表的帖子,也可以对用户发表的帖子进行审核和编辑,包括设置阅读数,点赞数,发帖人,帖子的文本内容和图片内容还有视频内容,也可以对帖子进行置顶操作   点击帖子用户头像还可以进行禁言操作 
诚盟互动
2025年9月15日 11:20
转发
收藏文档
上一篇
下一篇
手机扫码
复制链接
手机扫一扫转发分享
复制链接
Markdown文件
Word文件
PDF文档
PDF文档(打印)
分享
链接
类型
密码
更新密码
有效期